Aviation accounts for around 2% of global energy-related greenhouse gas emissions, with airlines facing mounting pressure from regulators, consumers and investors to address their environmental footprint.
The Carbon Offsetting and Reduction Scheme for International Aviation (CORSIA), launched by the International Civil Aviation Organisation (ICAO)1, plays a pivotal role in this journey. As the first global market-based measure adopted by an industry to combat climate change, CORSIA represents a landmark effort to enhance accountability and transparency in aviation’s decarbonisation efforts.
For airlines, CORSIA offers a viable pathway to offset unavoidable emissions while meeting international climate goals. To avoid penalties and maintain their license to operate, participating airlines must offset emissions growth beyond 2019 levels by purchasing Eligible Emissions Units (EEUs)—or CORSIA-eligible credits.
For corporate buyers and intermediaries, it can set a benchmark for high-integrity carbon credits, influencing procurement strategies across sectors. Early engagement with CORSIA doesn’t just ensure compliance; it positions organisations as leaders in sustainable aviation, shaping a more resilient and environmentally responsible future.
Growing appetite for CORSIA-eligible credits
Aviation remains a hard-to-abate sector, with limited commercially and technologically viable decarbonisation pathways in the near term. CORSIA serves as an important complementary tool, enabling airlines to offset emissions exceeding a pre-determined baseline when these cannot be mitigated through technological advancements, operational efficiencies, or the use of Sustainable Aviation Fuels (SAF).
While demand for CORSIA EEUs depends on how much we fly—for instance, passengers and cargo volumes—projections suggest that the first compliance phase alone could require 64 to 162 million tonnes, with the International Air Transport Association (IATA) expecting airlines to spend US$600 million on EEUs in 2024.2 Looking ahead, CORSIA is anticipated to offset 2.5 to 4 billion tonnes of carbon dioxide equivalent (CO2e) through 2030, as more states join the mandatory second phase.
Beyond aviation, CORSIA eligibility has historically been referenced by segments of the voluntary carbon market (VCM) to guide credit procurement. An observation of credits eligible under CORSIA’s pilot phase reveals that there was interest from sectors outside of aviation, including telecommunications, technology and manufacturing.
The Voluntary Carbon Markets Integrity Initiative (VCMI), which aims to drive credible participation in the VCM, has also encouraged the use of CORSIA EEUs as an alternative for meeting its Silver, Gold and Platinum Integrity Claims in the absence of CCP-approved3 credits.4
Understanding CORSIA’s phased implementation
While airlines are required to report emissions annually, offsetting requirements are aggregated into three-year compliance cycles.5
Key compliance phases include:
| Phase | Period | Baseline |
|---|---|---|
| Pilot Phase | 2021 – 2023 | 2019 emissions |
| First Phase | 2024 – 2026 | 85% of 2019 emissions |
| Second Phase | 2027 – 2035 | 85% of 2019 emissions (subject to periodic ICAO reviews) |
Airlines meet their requirements by purchasing and retiring CORSIA EEUs. Offsetting requirements shift from a sectoral growth factor approach to include individual airline growth factors by 2033. The growth factor refers to the percentage increase in emissions from the baseline to a given future year.
- 2021-2032: 100% sectoral approach, where offsetting requirements are calculated by multiplying an airline’s annual emissions by a single sectoral growth factor every year.
- 2033-2035: A hybrid approach, where offsetting requirements consider both sectoral and individual growth factors of airlines—with the individual contribution being at least 15%.
As of 1 January 2025, 129 countries have signed up for the first compliance phase. Participation in the pilot and first phases is voluntary, but once a country opts in, all its attributed airlines must comply.6 For the second phase, participation becomes mandatory for countries with an individual annual share of international aviation activity in 2018 exceeding 0.5% of total Revenue Tonne Kilometers (RTKs)7 or whose cumulative share reaches 90% of total activity.8
While global demand for CORSIA eligible credits is expected to see exponential growth, a cumulative supply deficit of 202 million tonnes is expected to persist up to 2035 as participation turns mandatory in the second phase.
Six registries currently eligible to supply CORSIA EEUs for first phase
In November 2024, ICAO approved four new registries, bringing the total number of programmes eligible to supply CORSIA EEUs for the first compliance phase to six.
Five additional registries have received conditional eligibility, while others are pending updates. This includes Asia Carbon Institute, BioCarbon Standard, Ecosystem Restoration Standard, KCCI Carbon Standard, Puro.earth and Riverse, amongst others.
| # | Eligible | Conditionally Eligible |
|---|---|---|
| 1 | ACR9 | BioCarbon Fund Initiative for Sustainable Forest Landscape |
| 2 | Architecture for REDD+ Transactions (ART) | Cercarbono |
| 3 | Climate Action Reserve | Forest Carbon Partnership Facility |
| 4 | Global Carbon Council | Isometric |
| 5 | Gold Standard | Premium Thailand Voluntary Emission Reduction Program |
| 6 | Verra | – |
More than a ‘buyer beware’ market, CORSIA is underpinned by ICAO’s rigorous eligibility standards. On top of programme-specific eligibility parameters and integrity principles, CORSIA EEUs for the first phase must:
- Originate from project activities that started their first crediting period from 1 January 2016.
- Represent emissions reductions that occurred from 1 January 2021 through 31 December 2026.
- Have measures in place to prevent double counting.
How are registries mitigating double counting risks?
Double counting occurs when the same emissions reduction is claimed more than once towards achieving mitigation targets, such as being attributed to both an airline and the project’s host country. Corresponding Adjustments (CAs), an accounting mechanism under Article 6 of the Paris Agreement, address this risk by ensuring that emissions reductions authorised for international use—via a Letter of Authorisation (LoA)—are excluded from the host country’s Nationally Determined Contributions (NDCs).
To maintain the integrity of CORSIA, several ICAO-approved registries have implemented measures to mitigate double counting, particularly in cases where a CA has not yet been applied.
For credits backed by an LoA but pending a CA, project developers are often required to provide assurances or guarantees to prevent double counting. These guarantees ensure that, if double-claimed credits are identified, they will be replaced by an equivalent volume of CORSIA EEUs or compensated financially. Verra, for instance, permits such assurances to come from the project developer, buyer or another responsible entity.10
During the 2024-2026 compliance period11, registries will assign the “CORSIA-eligible” label only to projects that meet ICAO’s stringent criteria and adequately mitigated double counting risks. This can be achieved through the application of a CA or, where permitted, by using authorised credits backed by an approved guarantee (see Appendix for examples of how ACR and CAR designate credits as CORSIA-eligible).
Given that many host countries are still developing the legal and technical infrastructure to administer CAs, project developers are increasingly seeking acceptable guarantees to secure CORSIA eligibility. Several insurers such as the Multilateral Investment Guarantee Agency (MIGA) and carbon specialist insurers including Kita, Oka, and CFC, are developing products to meet this growing need. However, these products must first secure approval from the respective registry programme as acceptable third-party guarantees. For instance, Gold Standard currently only recognises guarantees provided by MIGA.
Buyers of CORSIA EEUs can transact with confidence, knowing that the “CORSIA-eligible” label will only be granted to credits with applied CAs or those backed by guarantees that effectively mitigate double counting risks.

The CORSIA landscape continues to evolve rapidly, with emerging registry frameworks, shifting eligibility criteria and growing scrutiny over credit integrity.
With the compliance phase underway, airlines and buyers must navigate an increasingly complex environment—where regulatory uncertainty, supply constraints and pricing challenges create significant hurdles in turning ambition into action. Inconsistencies across jurisdictions further complicate compliance, heightening both financial and reputational exposure.
Staying ahead of these developments requires keeping your finger on the pulse of the latest changes in CORSIA standards, the potential implications of delays in Letters of Authorisation (LOAs) and Corresponding Adjustments (CAs) and how such risks are being managed.
How CIX can help
Climate Impact X (CIX) is well-positioned to simplify and streamline your CORSIA procurement needs. We are the first exchange connected to the complete network of registries currently (as of January 2025) approved for the first compliance phase, with connectivity to these registries being an important precondition for reflecting a market-representative CORSIA price.
Through our bare trust structure, CIX can hold carbon credits on behalf of customers, eliminating the need for buyers to open or manage accounts across multiple registries. This approach allows customers to seamlessly buy, sell, transfer or retire carbon credits without navigating the administrative complexities of an ever-growing pool of carbon credit programmes.
Contact us: contact.us@climateimpactx.com
Appendix
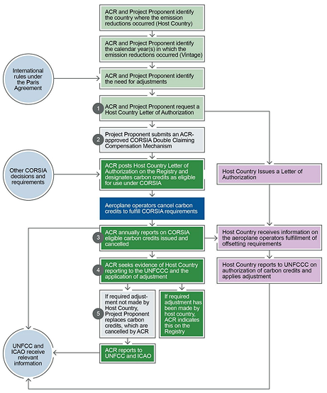
Steps taken by ACR to designate credits as CORSIA-Eligible:

Source: The ACR Standard, version 8.0 (July 2023)
Steps taken by Climate Action Reserve to designate credits as CORSIA-Eligible:

Source: Reserve Offset Program Manual, version 9.2 (April 2024)
Verra checklist for CORSIA Eligibility label:

Source: Verra’s Carbon Offsetting and Reduction Scheme for International Aviation (CORSIA) Label Guidance, version 1.0 (January 2025)
Sources
1 Established in 1944, ICAO is a United Nations agency tasked with supporting coordination and promoting the use of standards and recommended practices for international civil aviation between 193 States.
2 IATA (3 June 2024), Airline Profitability Outlook Improves for 2024 [Press release]. https://www.iata.org/en/pressroom/2024-releases/2024-06-03-01/#:~:text=CORSIA%2Drelated%20costs%20are%20estimated,99%20billion%20gallons%20of%20fuel
3 The Core Carbon Principles (CCPs) are a global benchmark for high-integrity carbon credits. CCP-Approved credits are starting to become available as the Integrity Council for the Voluntary Carbon Market (ICVCM) progresses with its assessment of carbon credit methodologies from CCP-Eligible Programmes.
4 VCMI, Claims Code of Practice, Aug 2024 v.2.1
5 E.g. for compliance cycle 2024-2026, the State administrating authority should notify an airline of its final offsetting requirements by 30 November 2027; the airline should cancel the corresponding CORSIA Eligible Emissions Units by 31 January 2028. Information on the units cancelled should be compiled in an “emissions unit cancellation report” and, once verified, submitted to the State administrating authority by 30 April 2028.
6 CORSIA Aeroplane Operator to State Attribution (icao.int)
7 RTKs is the utilised/sold capacity for passengers and cargo expressed in metric tonnes, multiplied by distance flown.
8 Least Developed Countries (LDCs), Small Island Developing States (SIDS) and Landlocked Developing Countries (LLDCs) are exempted unless they volunteer.
9 The American Carbon Registry was rebranded ACR in Oct 2023.
10 Verra released information on labelling its credits for CORSIA’s first phase in January 2025 and intends to publish formal guidance on approved risk insurance products soon.
11 This label indicates that the credits may be retired for obligations under the CORSIA 2024-2026 compliance period (first phase).











